Gasless Transactions
When you submit a transaction to a blockchain, you need to pay certain fee (called gas in Ethereum jargon). Since only the transactions with the highest fee will be included in the block, this mechanism effectively prevents denial of service attacks on the network. On the other hand, paying for gas requires from the user that they have certain amount of blockchain-native tokens available in their wallet which may not be feasible.
In this chapter we will learn how the user signs and sends their transaction to a relayer. The relayer then wraps the original signed transaction into a new meta-transaction (see ERC-2771 for details), signs it and pays for the necessary transaction fees. When the transaction is submitted the on-chain recipient contract decodes the meta-transaction, verifies both signatures and executes the original transaction.
Oasis Sapphire supports two transaction relaying methods: The on-chain signer is trustless and utilizes the Oasis-specific contract state encryption while the gas station network service is known from other blockchains as well.
The gas station network implementation on Sapphire is still in early beta. Some features such as the browser support are not fully implemented yet.
On-Chain Signer
The on-chain signer is a smart contract which:
- receives the user's transaction,
- checks whether the transaction is valid,
- wraps it into a meta-transaction (which includes paying for the transaction fee) and
- returns it back to the user in the EIP-155 format.
The steps above are executed as a confidential read-only call. Finally, the user then submits the obtained transaction to the network.
EIP155Signer
To sign a transaction, the Sapphire's EIP155Signer library bundled along the
@oasisprotocol/sapphire-contract package comes with the following helper which
returns a raw, RLP-encoded, signed transaction ready to be broadcast:
function sign(address publicAddress, bytes32 secretKey, EthTx memory transaction) internal view returns (bytes memory);
publicAddress and secretKey are the signer's address and their private key
used to sign a meta-transaction (and pay for the fees). We will store these
sensitive data inside the encrypted smart contract state together with the
signer's nonce field in the following struct:
struct EthereumKeypair {
address addr;
bytes32 secret;
uint64 nonce;
}
The last transaction parameter in the sign() function is the transaction
encoded in a format based on EIP-155. This can either be the original user's
transaction or a meta-transaction.
Gasless Proxy Contract
The following snippet is a complete Gasless contract for wrapping the user's
transactions (makeProxyTx()) and executing them (proxy()). The signer's
private key containing enough balance to cover transaction fees should be
provided in the constructor.
import { encryptCallData } from "@oasisprotocol/sapphire-contracts/contracts/CalldataEncryption.sol";
import { EIP155Signer } from "@oasisprotocol/sapphire-contracts/contracts/EIP155Signer.sol";
struct EthereumKeypair {
address addr;
bytes32 secret;
uint64 nonce;
}
struct EthTx {
uint64 nonce;
uint256 gasPrice;
uint64 gasLimit;
address to;
uint256 value;
bytes data;
uint256 chainId;
}
// Proxy for gasless transaction.
contract Gasless {
EthereumKeypair private kp;
function setKeypair(EthereumKeypair memory keypair) external payable {
kp = keypair;
}
function makeProxyTx(address innercallAddr, bytes memory innercall)
external
view
returns (bytes memory output)
{
bytes memory data = abi.encode(innercallAddr, innercall);
// Call will invoke proxy().
return
EIP155Signer.sign(
kp.addr,
kp.secret,
EIP155Signer.EthTx({
nonce: kp.nonce,
gasPrice: 100_000_000_000,
gasLimit: 250000,
to: address(this),
value: 0,
data: encryptCallData(abi.encodeCall(this.proxy, data)),
chainId: block.chainid
})
);
}
function proxy(bytes memory data) external payable {
(address addr, bytes memory subcallData) = abi.decode(
data,
(address, bytes)
);
(bool success, bytes memory outData) = addr.call{value: msg.value}(
subcallData
);
if (!success) {
// Add inner-transaction meaningful data in case of error.
assembly {
revert(add(outData, 32), mload(outData))
}
}
kp.nonce += 1;
}
}
The snippet above only runs on Sapphire Mainnet, Testnet or Localnet.
EIP155Signer.sign() is not supported on other EVM chains.
Simple Gasless Commenting dApp
Let's see how we can implement on-chain signer for a gasless commenting dApp like this:
contract CommentBox {
string[] public comments;
function comment(string memory commentText) external {
comments.push(commentText);
}
}
Then, the TypeScript code on a client side for submitting a comment in a gasless fashion would look like this:
const CommentBox = await ethers.getContractFactory("CommentBox");
const commentBox = await CommentBox.deploy();
await commentBox.waitForDeployment();
const Gasless = await ethers.getContractFactory("Gasless");
const gasless = await Gasless.deploy();
await gasless.waitForDeployment();
// Set the keypair used to sign the meta-transaction.
await gasless.setKeypair({
addr: "70997970C51812dc3A010C7d01b50e0d17dc79C8",
secret: Uint8Array.from(Buffer.from("59c6995e998f97a5a0044966f0945389dc9e86dae88c7a8412f4603b6b78690d", 'hex')),
nonce: 0,
});
const innercall = commentBox.interface.encodeFunctionData('comment', ['Hello, free world!']);
const tx = await gasless.makeProxyTx(commentBox.address, innercall);
const plainProvider = new ethers.JsonRpcProvider(ethers.provider.connection);
const plainResp = await plainProvider.sendTransaction(tx);
const receipt = await ethers.provider.getTransactionReceipt(plainResp.hash);
if (!receipt || receipt.status != 1) throw new Error('tx failed');
:::exampleain Signer
You can download a complete on-chain signer example based on the above snippets from the Sapphire ParaTime examples repository.
:::
Gasless Proxy in Production
The snippets above have shown how the on-chain signer can generate and sign a meta-transaction for arbitrary transaction. In production environment however, you must consider the following:
Confidentiality
The encryptCallData() helper above will generate an ephemeral key and encrypt
the transaction's calldata. Omit this call to generate a plain transaction. You
can also explicitly encrypt specific function arguments of the inner-transaction
by calling Sapphire.encrypt() using a private key stored somewhere in your
smart contract and then Sapphire.decrypt() when executing the transaction.
Gas Cost and Gas Limit
The gas cost and the gas limit in our snippet were hardcoded inside the contract. Ideally the gas cost should be dynamically adjusted by an oracle and the gas limit determined based on the type of transactions. Never let gas cost and limit to be freely defined by the user, since they can drain your relayer's account.
Allowed Transactions
Your relayer will probably be used for transactions of a specific contract only. One approach is to store the allowed address of the target contract and only allow calls to this contract address.
Access Control
You can either whitelist specific addresses of the users in the relayer contract
or implement the access control in the target contract. In the latter case, the
relayer's makeProxyTx() should simulate the execution of the inner-transaction
and generate the meta-transaction only if it inner-transaction succeeded.
Multiple Signers
Only one transaction per block can be relayed by the same signer since the order of the transactions is not deterministic and nonces could mismatch. To overcome this, relayer can randomly pick a signer from the pool of signers. When the transaction is relayed, don't forget to reimburse the signer of the transaction!
All the above points are considered in the Demo Voting dApp. You can explore the code and also try out a deployed gasless version of the voting dApp on the Oasis Playground site. The access control list is configured so that anyone can vote on any poll and only poll creators can close the poll.
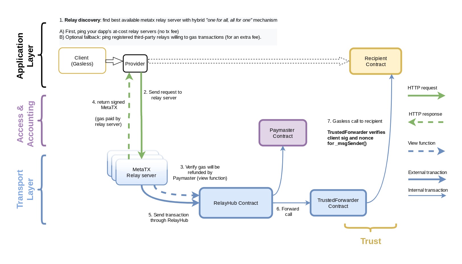
Gas Station Network
Gas Station Network (GSN) was adapted to work with
Sapphire in a forked @oasislabs/opengsn-cli package. The diagram below
illustrates a flow for signing a transaction by using a GSN1.

Package Install
Starting with an empty folder, let us install the Oasis fork of the GSN command line tool by using the following commands:
- npm
- pnpm
- Yarn
npm init
npm install -D @oasislabs/opengsn-cli
pnpm init
pnpm add -D @oasislabs/opengsn-cli
yarn init
yarn add --dev @oasislabs/opengsn-cli
Next, we will export our hex-encoded private key (without the leading 0x)
for deploying the gas station network as an environment variable:
export PRIVATE_KEY=...
Deploy GSN
Deploy GSN relaying contracts along with the test paymaster using a
test token. Use the address of your account as --burnAddress and
--devAddress parameters:
npx gsn deploy --network sapphire-testnet --burnAddress 0xfA3AC9f65C9D75EE3978ab76c6a1105f03156204 --devAddress 0xfA3AC9f65C9D75EE3978ab76c6a1105f03156204 --testToken true --testPaymaster true --yes --privateKeyHex $PRIVATE_KEY
After the command finishes successfully, you should find the addreses of deployed contracts at the end:
Deployed TestRecipient at address 0x594cd6354b23A5200a57355072E2A5B15354ee21
RelayHub: 0xc4423AB6133B06e4e60D594Ac49abE53374124b3
RelayRegistrar: 0x196036FBeC1dA841C60145Ce12b0c66078e141E6
StakeManager: 0x6763c3fede9EBBCFbE4FEe6a4DE6C326ECCdacFc
Penalizer: 0xA58A0D302e470490c064EEd5f752Df4095d3A002
Forwarder: 0x59001d07a1Cd4836D22868fcc0dAf3732E93be81
TestToken (test only): 0x6Ed21672c0c26Daa32943F7b1cA1f1d0ABdbac66
Paymaster (Default): 0x8C06261f58a024C958d42df89be7195c8690008d
Start GSN Relay Server
Now we are ready to start our own relay server by using the following command. Use the newly deployed:
RelayHubaddress for--relayHubAddress,TestTokenaddress for--managerStakeTokenAddress,- address of your account for
--owner-address
npx gsn relayer-run --relayHubAddress 0xc4423AB6133B06e4e60D594Ac49abE53374124b3 --managerStakeTokenAddress 0x6Ed21672c0c26Daa32943F7b1cA1f1d0ABdbac66 --ownerAddress '0xfA3AC9f65C9D75EE3978ab76c6a1105f03156204' --ethereumNodeUrl 'https://testnet.sapphire.oasis.io' --workdir .
Fund and Register GSN Relay Server
The first thing is to fund your relay server so that it has enough native
tokens to pay for others' transactions. Let's fund the paymaster with
5 tokens. Use the RelayHub and Paymaster addresses for --hub
and --paymaster values:
npx gsn paymaster-fund --network sapphire-testnet --hub 0xc4423AB6133B06e4e60D594Ac49abE53374124b3 --paymaster 0x8C06261f58a024C958d42df89be7195c8690008d --privateKeyHex $PRIVATE_KEY --amount 5000000000000000000
You can check the balance of the paymaster by running:
npx gsn paymaster-balance --network sapphire-testnet --hub 0xc4423AB6133B06e4e60D594Ac49abE53374124b3 --paymaster 0x8C06261f58a024C958d42df89be7195c8690008d
Next, we need to register the relay server with the your desired relayUrl by
staking the token the relayHub requires.
npx gsn relayer-register --network sapphire-testnet --relayUrl 'http://localhost:8090' --token 0x6Ed21672c0c26Daa32943F7b1cA1f1d0ABdbac66 --wrap true --privateKeyHex $PRIVATE_KEY
After this step, your relay server should be ready to take incoming relay requests and forward them to the relay hub on Sapphire Testnet.
Send Testing Relayed Requests:
We can test whether a relayed request can be forwarded and processed correctly. Scroll up to find the GSN deployment response and use the following parameters:
Forwarderas--to,Paymasteras--paymaster,- your account address as
--from
Parameters matching our deployment would be:
npx gsn send-request --network sapphire-testnet --abiFile 'node_modules/@oasislabs/opengsn-cli/dist/compiled/TestRecipient.json' --method emitMessage --methodParams 'hello world!' --to 0x594cd6354b23A5200a57355072E2A5B15354ee21 --paymaster 0x8C06261f58a024C958d42df89be7195c8690008d --privateKeyHex $PRIVATE_KEY --from 0xfA3AC9f65C9D75EE3978ab76c6a1105f03156204 --gasLimit 150000 --gasPrice 100
More detailed explanations of these GSN commands and parameters can be found on the upstream OpenGSN website.
Writing a GSN-enabled Smart Contract
First, install the OpenGSN contracts package:
- npm
- pnpm
- Yarn
npm install -D @opengsn/contracts@3.0.0-beta.2
pnpm add -D @opengsn/contracts@3.0.0-beta.2
yarn add --dev @opengsn/contracts@3.0.0-beta.2
Then follow the remainder of the steps from the upstream OpenGSN docs.